Автозапуск программ — одна из самых частых причин, почему Windows долго выходит на рабочий стол, подвисает сразу после входа и «тормозит» первые 2–5 минут. Виной обычно не «слабый компьютер», а перегруженная автозагрузка: мессенджеры, лаунчеры игр, облачные клиенты, автообновлялки, трей-агенты драйверов, апдейтеры браузеров, менеджеры принтеров и десятки мелких помощников.
В этом гайде — практические способы отключить автозапуск программ встроенными инструментами Windows 10 и 11, разобраться, где именно прячется автозагрузка, и решить проблемы, когда элементы возвращаются обратно.
Что важно знать перед отключением автозапуска
Автозапуск, автозагрузка и фоновая работа — это не одно и то же
-
Автозапуск (автозагрузка программ) — запуск приложения при входе в систему или при старте Windows.
-
Служба — компонент, который может стартовать вместе с системой и работать без открытого окна.
-
Задание планировщика — запуск процесса по триггеру (вход, запуск системы, разблокировка, по расписанию).
-
Фоновая работа приложений — когда приложение не запускается «в лицо», но может работать в фоне (часто касается приложений из Microsoft Store).
Одна программа может использовать сразу несколько механизмов (например, отключили в Диспетчере задач — а она стартует через Планировщик заданий).
Минимальная техника безопасности (делается один раз)

Если вы планируете править реестр или отключать службы, сначала сделайте два простых шага:
-
Точка восстановления
-
Откройте Панель управления → Система → Защита системы.
-
Нажмите Создать…, задайте имя (например, «Перед чисткой автозагрузки») и подтвердите.
-
Резервная копия ключей автозапуска в реестре
-
Нажмите Win + R → введите
regedit→ Enter. -
В редакторе реестра выделите нужную ветку (ниже в статье будут точные пути).
-
Файл → Экспорт… → сохраните
.regв отдельную папку.
Этого достаточно, чтобы быстро вернуть всё обратно.
Где в Windows находится автозапуск: краткая карта мест
Ниже — «точки», которые проверяют при нормальной диагностике:
| Место | Инструмент | Что там живёт | Типичные примеры |
|---|---|---|---|
| Параметры → Приложения → Автозагрузка | Параметры | Автозагрузка приложений, зарегистрированных в системе | мессенджеры, облачные клиенты |
| Диспетчер задач → Автозагрузка | Диспетчер задач | Самый наглядный список с оценкой влияния | лаунчеры, апдейтеры, агенты |
| Папка автозагрузки | shell:startup, shell:common startup |
Ярлыки, запускаемые при входе | скрипты, ярлыки утилит |
| Реестр Run/RunOnce | regedit | Запуск команд при входе | апдейтеры, «трей-агенты» |
| Службы | services.msc |
Фоновые сервисы | драйверные сервисы, апдейтеры |
| Планировщик заданий | taskschd.msc |
Запуск по триггерам | телеметрия, апдейтеры, агенты |
| Сценарии входа/загрузки | gpedit.msc (Pro/Enterprise) |
Запуск команд централизованно | корпоративные настройки |
Дальше — пошаговые методы. Начинайте с самых безопасных: настройки программы, Параметры, Диспетчер задач.
Через настройки приложения
Самый чистый способ отключить автозапуск — выключить его прямо в программе. Тогда приложение корректно снимет «галочку» в своём механизме старта, и Windows не будет «воевать» с обновлениями и самовосстановлением записи.
Где обычно находится переключатель автозапуска
Ищите один из типовых путей:
-
Настройки → Общие
-
Настройки → Запуск / Startup
-
Settings → General
-
Settings → Start with Windows / Run at startup
-
Preferences → Launch on system startup
Как действовать по шагам
-
Откройте программу.
-
Перейдите в Настройки / Settings.
-
Найдите пункт автозапуска и отключите (часто это тумблер или чекбокс).
-
Закройте программу и перезагрузите компьютер для проверки результата.
Плюсы
-
Работает корректнее всего: программа сама перестаёт себя запускать.
-
Реже «возвращается» после обновлений.
Минусы
-
Не у каждой программы есть явная настройка.
-
Иногда пункт спрятан глубоко (особенно у игровых лаунчеров и утилит драйверов).
Через настройки системы
В Windows 10 и 11 есть штатный список автозагрузки в Параметрах. Он удобен тем, что показывает элементы единым списком и позволяет выключить запуск одним переключателем.
Windows 11: Параметры → Приложения → Автозагрузка

-
Откройте Пуск → Параметры.
-
Перейдите в Приложения → Автозагрузка.
-
Найдите нужное приложение и переведите переключатель в состояние Выкл..
-
Перезагрузите ПК, чтобы оценить эффект.
Windows 10: Параметры → Приложения → Автозагрузка
-
Откройте Пуск → Параметры.
-
Перейдите в Приложения → Автозагрузка.
-
Отключите тумблер у ненужных программ.
Почему список в Параметрах и в Диспетчере задач отличается
-
Некоторые элементы автозапуска регистрируются как «приложения» и видны в Параметрах.
-
Часть автозапуска относится к службам, заданиям планировщика и ярлыкам — и в Параметрах их не будет.
-
Некоторые программы показываются только в Диспетчере задач, потому что там список шире.
Плюсы
-
Максимально безопасно.
-
Быстро: не нужно искать файл или ключ реестра.
Минусы
-
Не показывает «хитрые» способы старта (службы, планировщик).
-
Набор элементов бывает неполным.
Через диспетчер задач

Диспетчер задач — главный инструмент для быстрой чистки автозагрузки. Здесь удобно смотреть издателя, влияние на запуск и расположение файла.
Как открыть Диспетчер задач
-
Нажмите Ctrl + Shift + Esc.
-
Либо Ctrl + Alt + Delete → Диспетчер задач.
-
Либо правый клик по Пуск → Диспетчер задач (Windows 10 и 11).
Если вы видите компактное окно, нажмите Подробнее.
Как отключить программу в автозагрузке
-
Откройте вкладку Автозагрузка.
-
Выделите программу.
-
Нажмите кнопку Отключить (внизу справа) или кликните правой кнопкой и выберите Отключить.
-
Перезагрузите компьютер.
Как понять, что именно отключаете
На вкладке Автозагрузка обычно полезны эти поля:
-
Состояние — включено или отключено.
-
Влияние на запуск — оценка нагрузки на старте.
-
Издатель — кто подписал приложение (помогает отличать системное от стороннего).
-
Командная строка — путь к файлу и параметры запуска (если столбец включён).
Чтобы добавить полезные столбцы:
-
Правый клик по заголовкам таблицы → включите Командная строка, ЦП при запуске, Диск при запуске (набор зависит от версии Windows).
Проверка пути и цифровой подписи
-
Правый клик по элементу → Открыть расположение файла.
-
В Проводнике правый клик по
.exe→ Свойства → вкладка Цифровые подписи (если есть). -
Сверьте путь: подозрительно выглядят запускаемые файлы из временных каталогов, нестандартных папок пользователя и странных подпапок без названия производителя.
Плюсы
-
Самый быстрый массовый способ отключения.
-
Хорошо видно влияние на запуск и издателя.
-
Можно сразу открыть расположение файла и понять, что это за компонент.
Минусы
-
Не показывает службы и задания планировщика как отдельные сущности.
-
Некоторые элементы всё равно стартуют «мимо» этой вкладки.
Через папку автозагрузки Windows 10 и 11

Папка автозагрузки — классический механизм Windows: всё, что лежит там ярлыками, запускается при входе в систему.
Открытие папки автозагрузки для текущего пользователя
-
Нажмите Win + R.
-
Введите
shell:startup. -
Нажмите Enter.
Откроется папка автозагрузки только для текущей учётной записи.
Открытие папки автозагрузки для всех пользователей
-
Нажмите Win + R.
-
Введите
shell:common startup. -
Нажмите Enter.
Это общая автозагрузка: ярлыки из этой папки стартуют у всех пользователей.
Как убрать программу из автозагрузки через папку
-
В папке автозагрузки найдите ярлык программы.
-
Удалите ярлык, а не программу (обычно это
.lnk). -
Очистите корзину или оставьте на время в корзине до проверки результата (так проще вернуть).
Как понять, что в автозагрузке лежит именно «ярлык»
-
У ярлыка есть значок со стрелкой.
-
В свойствах ярлыка на вкладке Ярлык видно поле Объект (путь к
.exe).
Плюсы
-
Подходит для «самодельных» автозапусков: скриптов, ярлыков, утилит.
-
Просто вернуть назад: достаточно вернуть ярлык.
Минусы
-
Большая часть современного автозапуска живёт в реестре, службах и планировщике.
-
Некоторые программы не используют папку автозагрузки вообще.
Как отключить автозагрузку в редакторе реестра
Редактор реестра — мощный инструмент, но требует аккуратности. Здесь хранятся классические записи автозапуска (Run/RunOnce) для пользователя и для всей системы.
Как открыть редактор реестра
-
Нажмите Win + R.
-
Введите
regedit. -
Нажмите Enter.
-
При запросе контроля учётных записей нажмите Да.
Основные ветки автозапуска (Run/RunOnce)

Проверьте по очереди:
Для текущего пользователя
-
HKEY_CURRENT_USER\Software\Microsoft\Windows\CurrentVersion\Run -
HKEY_CURRENT_USER\Software\Microsoft\Windows\CurrentVersion\RunOnce
Для всех пользователей (системная автозагрузка)
-
HKEY_LOCAL_MACHINE\Software\Microsoft\Windows\CurrentVersion\Run -
HKEY_LOCAL_MACHINE\Software\Microsoft\Windows\CurrentVersion\RunOnce
32-битные записи на 64-битной Windows (часто встречаются)
-
HKEY_LOCAL_MACHINE\Software\WOW6432Node\Microsoft\Windows\CurrentVersion\Run -
HKEY_LOCAL_MACHINE\Software\WOW6432Node\Microsoft\Windows\CurrentVersion\RunOnce
Как безопасно отключать записи
Правильная стратегия — сначала отключить, а не «рубить с плеча».
-
Перед изменениями экспортируйте ветку:
-
выделите нужную ветку слева;
-
Файл → Экспорт… → сохраните
.reg.
-
Посмотрите, что записано справа:
-
в правой части окна у значений есть имя (например,
OneDrive,Discord,Updater) и данные (путь к.exe).
-
Оцените запись по нескольким признакам:
-
понятное имя производителя/программы;
-
путь указывает на папку установки в
Program FilesилиWindows; -
отсутствие странных параметров и запуска из временных директорий.
-
Отключение:
-
самый простой вариант — удалить значение (правый клик → Удалить), если вы уверены;
-
более «мягкий» вариант — переименовать значение, добавив префикс, например
_disabled_Имя(так проще восстановить, просто вернув исходное имя).
-
Перезагрузите компьютер и проверьте результат.
Частая причина «возврата» записей
Если программа при запуске видит, что автозапуск снят, она снова создаёт значение в Run. В таком случае:
-
отключайте автозапуск в настройках самой программы;
-
дополнительно ищите её службу и задание планировщика.
Плюсы
-
Находит классические автозапуски, которые не всегда видны в Параметрах.
-
Позволяет убрать остаточные записи после удаления программ.
Минусы
-
Ошибка в реестре приводит к проблемам запуска программ и компонентов.
-
Требует дисциплины: экспорт ветки, проверка пути, перезагрузка и контроль.
Дополнительные встроенные способы, когда стандартные списки не помогают
Если вы выключили программу в Параметрах и в Диспетчере задач, а она всё равно стартует, значит автозапуск реализован через службы или планировщик заданий. Реже — через сценарии входа и групповые политики.
Отключение автозапуска через службы Windows (services.msc)

Как открыть список служб
-
Нажмите Win + R.
-
Введите
services.msc. -
Нажмите Enter.
Как найти службу сторонней программы
-
Пролистайте список и ориентируйтесь на Имя, Описание и Издатель (часто указан в описании).
-
Дважды кликните по службе, чтобы открыть Свойства.
Как отключить службу, которая стартует вместе с Windows
-
В окне Свойства найдите поле Тип запуска.
-
Выберите:
-
Вручную — служба не стартует сама, но может запускаться по требованию.
-
Отключена — служба не запускается вообще.
-
Автоматически (отложенный запуск) — вариант компромисса, если служба нужна, но не должна мешать входу в систему.
-
-
Если служба уже работает, нажмите Остановить.
-
Нажмите Применить → ОК.
-
Перезагрузите ПК.
Практический совет по безопасности
Сторонние службы апдейтеров и «агентов» обычно отключают безболезненно. Службы драйверов устройств и компонентов безопасности лучше не трогать.
Плюсы
-
Убирает фоновые компоненты, которые не отображаются в автозагрузке приложений.
-
Часто даёт заметный прирост плавности сразу после входа.
Минусы
-
Можно случайно отключить службу, без которой программа перестанет работать корректно.
-
Некоторые службы запускаются триггерами и возвращаются после обновлений.
Отключение автозапуска через Планировщик заданий (taskschd.msc)

Как открыть Планировщик заданий
-
Нажмите Win + R.
-
Введите
taskschd.msc. -
Нажмите Enter.
Где искать задания автозапуска
-
Слева откройте Библиотека планировщика заданий.
-
Внутри могут быть папки производителей: Adobe, Google, Microsoft, драйверные утилиты и т. д.
Как определить, что задание запускает программу при входе
-
Кликните по заданию.
-
Внизу откройте вкладку Триггеры:
-
ищите триггеры типа При входе в систему, При запуске компьютера, При разблокировании рабочей станции.
-
-
Откройте вкладку Действия:
-
там указан файл (например,
.exe) и параметры.
-
Как отключить задание
-
Правый клик по заданию → Отключить.
-
Либо выделите задание и нажмите Отключить в правой панели действий.
После отключения перезагрузите ПК и проверьте, исчез ли автозапуск.
Плюсы
-
Лучший способ победить «упрямые» апдейтеры и агенты, которые возвращаются в автозагрузку.
-
Можно отключить только конкретный запуск, не трогая саму программу.
Минусы
-
Заданий может быть очень много, нужна внимательность.
-
Часть заданий относится к системным компонентам Windows.
Чистая загрузка через Конфигурацию системы (msconfig) для диагностики конфликтов

Этот способ полезен не столько для «навсегда отключить», сколько для диагностики: найти, что именно ломает запуск, вызывает задержки или ошибки.
Как открыть msconfig
-
Нажмите Win + R.
-
Введите
msconfig. -
Нажмите Enter.
Как включить чистую загрузку
-
Откройте вкладку Службы.
-
Поставьте галочку Не отображать службы Майкрософт.
-
Нажмите Отключить все.
-
Перейдите на вкладку Автозагрузка и нажмите Открыть Диспетчер задач.
-
В Диспетчере задач отключите всё лишнее на вкладке Автозагрузка.
-
Перезагрузите компьютер.
Если проблема исчезла, включайте элементы обратно по одному — так вы вычислите виновника.
Плюсы
-
Быстро выявляет конфликтующие службы и автозапуски.
-
Даёт «чистую» среду без переустановки Windows.
Минусы
-
Это диагностический режим: после проверки настройки нужно вернуть.
-
Требует терпения и поэтапного включения.
Групповые политики и сценарии входа (Windows Pro/Enterprise)
Если компьютер рабочий, или Windows настроена через домен, автозапуск иногда включён политиками и будет возвращаться после каждого обновления политики.
Как открыть редактор групповых политик
-
Нажмите Win + R.
-
Введите
gpedit.msc. -
Нажмите Enter.
Где проверять сценарии входа/загрузки
-
Конфигурация компьютера → Конфигурация Windows → Сценарии (Запуск/Завершение работы)
-
Конфигурация пользователя → Конфигурация Windows → Сценарии (Вход/Выход)
Если там добавлены скрипты или команды, они могут запускать программы при старте или входе.
Плюсы
-
Объясняет «мистический автозапуск», который не видно в обычных списках.
-
Позволяет убрать централизованный запуск, если у вас есть права.
Минусы
-
В домашней редакции Windows редактора политик нет.
-
В корпоративной среде изменения могут быть запрещены администратором.
Командная строка и PowerShell для инвентаризации автозагрузки
Если нужен быстрый «срез», удобно посмотреть Run-ветки и задания командами. Это не обязательно, но полезно, когда вы наводите порядок системно.
Просмотр Run-ветки текущего пользователя
reg query "HKCU\Software\Microsoft\Windows\CurrentVersion\Run"
Просмотр системной Run-ветки
reg query "HKLM\Software\Microsoft\Windows\CurrentVersion\Run"
Просмотр заданий планировщика (общий список)
schtasks /query /fo LIST /v
Команды дают много текста, поэтому практичнее использовать поиск по выводу в терминале или сохранять в файл.
Плюсы
-
Быстро видно, есть ли записи в Run-ветках.
-
Можно работать удалённо или без графики.
Минусы
-
Не так наглядно, как Диспетчер задач и Параметры.
-
Легко утонуть в объёме вывода schtasks.
Что можно, а что не нужно отключать
Главная ошибка при чистке автозагрузки — отключать «всё подряд». Правильнее мыслить категориями.
Обычно отключают безболезненно
-
Автообновлялки и апдейтеры (Updater, Update Service, Assistant).
-
Игровые лаунчеры и их агенты (если не нужны постоянно).
-
Клиенты облачных сервисов (если синхронизация не нужна при каждом входе).
-
Трей-агенты утилит, которые нужны раз в месяц (сканеры, менеджеры, «оптимизаторы»).
-
Компоненты «быстрого запуска» программ, которыми вы редко пользуетесь.
Отключают осторожно (с проверкой результата)
-
Аудио-панели и менеджеры устройств (часто добавляют улучшения звука, горячие клавиши).
-
Утилиты видеодрайверов, отвечающие за панель управления, оверлеи и горячие клавиши.
-
Программы резервного копирования и синхронизации, если вы реально ими пользуетесь ежедневно.
Не трогают, если нет чёткого понимания
-
Компоненты безопасности (антивирус, защитные агенты, фильтры).
-
Драйверные службы устройств ввода/вывода.
-
Системные компоненты Microsoft в заданиях планировщика и службах, если вы не уверены, что делаете.
Подсказка: быстрый тест «нужно ли это в автозапуске»
Задайте себе два вопроса:
-
Это нужно сразу после входа в систему?
-
Если это запустится вручную через 10 минут, я вообще замечу разницу?
Если ответы «нет» и «нет», автозапуск чаще всего можно отключить.
Диагностика: как понять, что именно тормозит загрузку
Чтобы не отключать наугад, используйте простой алгоритм.
Алгоритм «по влиянию на запуск» (самый быстрый)
-
Откройте Диспетчер задач → Автозагрузка.
-
Отсортируйте по Влияние на запуск (или по нагрузочным столбцам, если они доступны).
-
Отключайте по одному элементу из категории «необязательных».
-
Перезагружайте и фиксируйте результат.
Как фиксировать результат без специальных программ
-
Засекайте время от появления логотипа Windows до полного появления рабочего стола и реакции панели задач.
-
Отдельно смотрите «вторую фазу»: когда после входа пропадают фризы и система перестаёт дергать диск.
Где ещё посмотреть, что грузится вместе с системой
-
Параметры → Приложения → Автозагрузка (дублирующий, но удобный список).
-
Планировщик заданий — задания с триггерами на вход и запуск системы.
-
Службы — сторонние сервисы с типом запуска «Автоматически».
Как удалить приложения из автозагрузки, если они не отключаются
Иногда элемент нельзя просто выключить тумблером — он «упрямый», исчезает из списка и возвращается, или запускается другим способом.
Сценарий 1: элемент возвращается после перезагрузки
Действуйте по цепочке:
-
Отключите автозапуск в настройках самой программы.
-
Проверьте Диспетчер задач → Автозагрузка.
-
Проверьте Параметры → Приложения → Автозагрузка.
-
Проверьте Планировщик заданий (триггеры на вход/запуск).
-
Проверьте Службы (сторонние сервисы).
-
Проверьте Run-ветки реестра.
На практике чаще всего «виноваты» задания планировщика и службы обновления.
Сценарий 2: программы нет в автозагрузке, но она стартует
Это почти всегда означает запуск через:
-
Планировщик заданий;
-
службу;
-
сценарий входа;
-
редко — через расширения оболочки и драйверные компоненты.
Сценарий 3: после отключения пропал значок в трее, но всё работает
Это нормальная ситуация. Многие программы добавляют трей-агент только ради быстрых настроек или уведомлений. Если уведомления не нужны — автозапуск остаётся выключенным.
Распространенные проблемы с автозагрузкой и их решение
Программа перестала получать уведомления
Верните её в автозагрузку одним из способов:
-
включите тумблер в Параметры → Приложения → Автозагрузка;
-
включите в Диспетчер задач → Автозагрузка;
-
включите в настройках программы (предпочтительно).
Программа нужна, но не должна мешать входу
Используйте компромиссы:
-
в службах поставьте Автоматически (отложенный запуск) (если это служба);
-
отключите из автозагрузки, но добавьте ярлык в «Пуск» и запускайте вручную;
-
оставьте только действительно нужное: антивирус, драйверные компоненты, критичные синхронизации.
Система стала быстрее, но часть функций «потерялась»
Это означает, что вы отключили вспомогательный компонент:
-
панель управления устройством (аудио/видео/принтер);
-
агент синхронизации;
-
сервис обновления.
Решение — вернуть запуск только нужного элемента, а не включать всё подряд.
Как откатить изменения быстро
-
Через точку восстановления (если делали).
-
Через импорт
.reg(если экспортировали ветку). -
Через обратное включение элементов в Диспетчере задач/Параметрах.
Проверка на нежелательное ПО, которое прописывает автозапуск
Когда в автозагрузке появляется что-то непонятное с «пустым» издателем или странным путём, лучше сразу проверить систему штатным защитником.
Полное сканирование
-
Откройте Безопасность Windows.
-
Перейдите в Защита от вирусов и угроз.
-
Нажмите Параметры сканирования.
-
Выберите Полное сканирование → Сканировать сейчас.
Автономное сканирование Microsoft Defender
Используйте, если подозрительный компонент возвращается снова и снова:
-
Безопасность Windows → Защита от вирусов и угроз.
-
Параметры сканирования.
-
Выберите Автономное сканирование Microsoft Defender → Сканировать сейчас.
После очистки снова проверьте:
-
Диспетчер задач → Автозагрузка
-
Run-ветки реестра
-
Планировщик заданий
Программы для управления автозапуском
Встроенных инструментов Windows достаточно в большинстве случаев, но специализированные утилиты удобнее для глубокого просмотра всех точек автозагрузки, особенно когда нужно быстро найти «упрямые» записи.
Ускоритель Компьютера

Утилита помогает навести порядок в автозагрузке через понятный интерфейс: видно список элементов, их назначение и можно отключать лишнее без ручного поиска по службам, заданиям и реестру.
Плюсы
-
Быстрое управление списком автозагрузки из одного места.
-
Удобно для регулярной профилактики: проверил, отключил лишнее, перезагрузил, оценил результат.
-
Подходит, когда нужно ускорить запуск без ручной работы в regedit и taskschd.msc.
Минусы
-
Для редких «нестандартных» сценариев всё равно полезно понимать встроенные механизмы Windows.
-
Часть системных вещей лучше контролировать вручную (службы и задания Windows).
CCleaner

У CCleaner есть управление автозагрузкой и связанными задачами. Это удобно, когда вы хотите отключить лишнее без погружения в разные оснастки Windows.
Плюсы
-
Понятный список элементов автозагрузки.
-
Удобно быстро отключать лишние записи, которые «мелькают» после установки программ.
-
Часто помогает найти записи, которые не бросаются в глаза в Параметрах.
Минусы
-
Нельзя отключать всё подряд без понимания: легко убрать нужный агент.
-
Иногда автозапуск возвращается после обновлений программ — тогда важнее отключать в настройках приложения.
Wise Care 365

Комбайн для обслуживания системы, где управление автозагрузкой — одна из функций.
Плюсы
-
Удобно совмещать чистку автозапуска с обслуживанием системы.
-
Быстро показывает список стартующих компонентов.
Минусы
-
Для точечной диагностики «почему возвращается» всё равно приходится проверять Планировщик заданий и службы.
-
Важно внимательно читать, что именно отключаете: часть пунктов относится к вспомогательным компонентам драйверов.
AVG TuneUp

Утилита для оптимизации, в том числе для контроля фоновых процессов и автозагрузки.
Плюсы
-
Помогает разгрузить старт Windows, отключая второстепенные элементы.
-
Удобно, когда нужен быстрый эффект без ручной работы.
Минусы
-
Не заменяет встроенные оснастки, если нужно найти конкретную службу или задание.
-
При агрессивной «оптимизации» легко отключить полезные агенты — проверяйте результат.
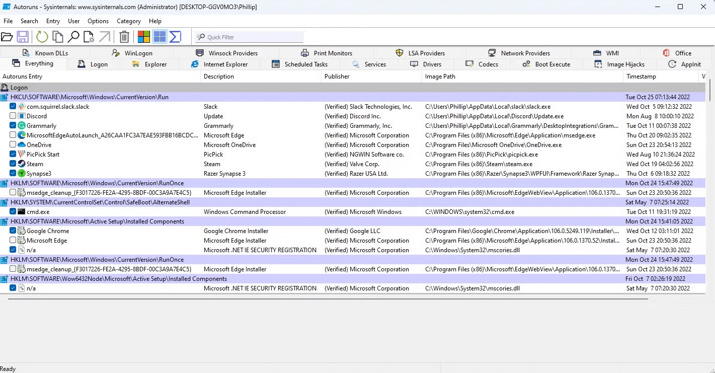
Autoruns

Один из самых глубоких просмотрщиков всех точек автозагрузки: показывает не только автозагрузку приложений, но и службы, драйверы, расширения оболочки, планировщик, многое другое.
Плюсы
-
Максимальная детализация: видно практически всё, что может стартовать автоматически.
-
Удобно для поиска «упрямых» автозапусков.
Минусы
-
Интерфейс перегружен для новичков.
-
Требует дисциплины: отключать только то, что точно понимаете.
Autorun Organizer

Удобный менеджер автозагрузки с сортировкой и оценкой влияния, часто показывает элементы более наглядно, чем стандартные списки.
Плюсы
-
Хорошо подходит для регулярной чистки.
-
Удобно сортировать по влиянию и времени добавления.
Минусы
-
Не всегда показывает причины «почему возвращается» — иногда всё равно нужен Планировщик заданий.
-
Требует внимательности при отключении системных вещей.
Главное об автозагрузке: практический чек-лист
Быстрое ускорение загрузки за 10 минут
-
Отключите автозапуск внутри программ (Настройки → Общие → запуск с Windows).
-
Проверьте Параметры → Приложения → Автозагрузка и выключите всё лишнее.
-
Проверьте Диспетчер задач → Автозагрузка и отключите элементы с высоким влиянием, которые не нужны сразу.
-
Перезагрузите и оцените результат.
Если автозапуск «упрямый» и возвращается
-
Проверьте taskschd.msc: задания с триггером При входе / При запуске.
-
Проверьте services.msc: сторонние службы с типом запуска Автоматически.
-
Проверьте Run-ветки в regedit (HKCU/HKLM и WOW6432Node).
-
После очистки выполните сканирование Безопасность Windows, если элемент выглядит подозрительно.
Если вы выстроили автозапуск по описанной схеме, Windows 10 и 11 начинают загружаться заметно быстрее, а «подвисания» после входа в систему обычно исчезают — потому что диск и процессор перестают одновременно обслуживать десятки стартующих процессов.
Чтобы оставить комментарий, авторизуйтесь или зарегистрируйтесь.